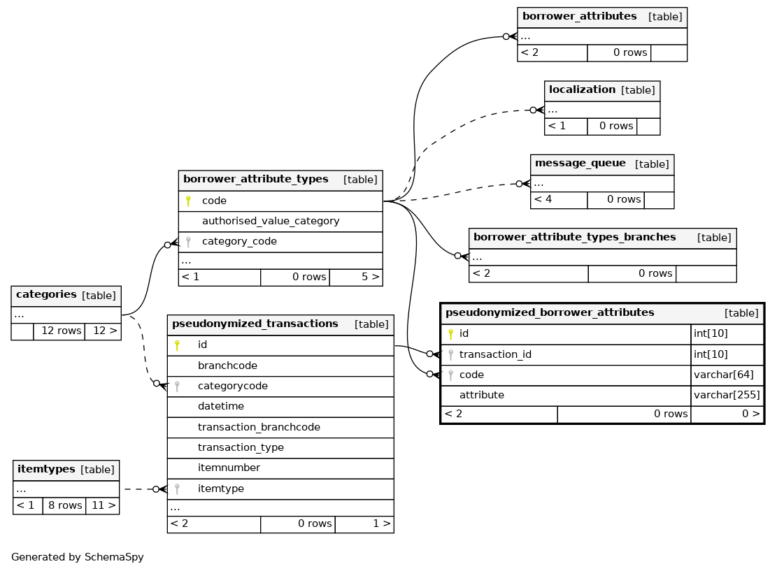
Columns
| Column | Type | Size | Nulls | Auto | Default | Children | Parents | Comments | |||
|---|---|---|---|---|---|---|---|---|---|---|---|
| id | INT | 10 | √ | null |
|
|
Row id field |
||||
| transaction_id | INT | 10 | null |
|
|
||||||
| code | VARCHAR | 64 | null |
|
|
foreign key from the borrower_attribute_types table, defines which custom field this value was entered for |
|||||
| attribute | VARCHAR | 255 | √ | NULL |
|
|
custom patron field value |
Indexes
| Constraint Name | Type | Sort | Column(s) |
|---|---|---|---|
| PRIMARY | Primary key | Asc | id |
| anonymized_borrower_attributes_ibfk_2 | Performance | Asc | code |
| pseudonymized_borrower_attributes_ibfk_1 | Performance | Asc | transaction_id |



