Columns
| Column | Type | Size | Nulls | Auto | Default | Children | Parents | Comments | |||
|---|---|---|---|---|---|---|---|---|---|---|---|
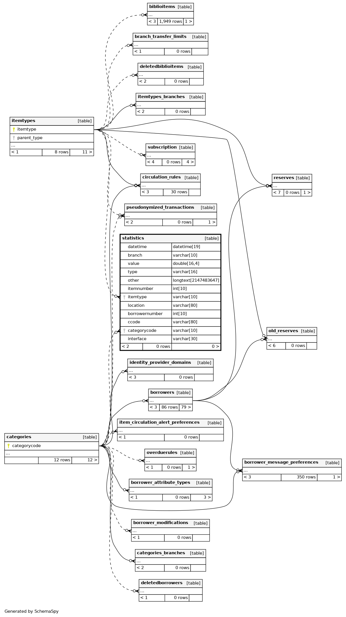
| datetime | DATETIME | 19 | √ | NULL |
|
|
date and time of the transaction |
||||
| branch | VARCHAR | 10 | √ | NULL |
|
|
foreign key, branch where the transaction occurred |
||||
| value | DOUBLE | 16,4 | √ | NULL |
|
|
monetary value associated with the transaction |
||||
| type | VARCHAR | 16 | √ | NULL |
|
|
transaction type (localuse, issue, return, renew, writeoff, payment) |
||||
| other | LONGTEXT | 2147483647 | √ | NULL |
|
|
used by SIP |
||||
| itemnumber | INT | 10 | √ | NULL |
|
|
foreign key from the items table, links transaction to a specific item |
||||
| itemtype | VARCHAR | 10 | √ | NULL |
|
|
foreign key from the itemtypes table, links transaction to a specific item type |
||||
| location | VARCHAR | 80 | √ | NULL |
|
|
authorized value for the shelving location for this item (MARC21 952$c) |
||||
| borrowernumber | INT | 10 | √ | NULL |
|
|
foreign key from the borrowers table, links transaction to a specific borrower |
||||
| ccode | VARCHAR | 80 | √ | NULL |
|
|
foreign key from the items table, links transaction to a specific collection code |
||||
| categorycode | VARCHAR | 10 | √ | NULL |
|
|
foreign key from the borrowers table, links transaction to a specific borrower category |
||||
| interface | VARCHAR | 30 | √ | NULL |
|
|
interface |
Indexes
| Constraint Name | Type | Sort | Column(s) |
|---|---|---|---|
| borrowernumber_idx | Performance | Asc | borrowernumber |
| branch_idx | Performance | Asc | branch |
| ccode_idx | Performance | Asc | ccode |
| itemnumber_idx | Performance | Asc | itemnumber |
| itemtype_idx | Performance | Asc | itemtype |
| timeidx | Performance | Asc | datetime |
| type_idx | Performance | Asc | type |


