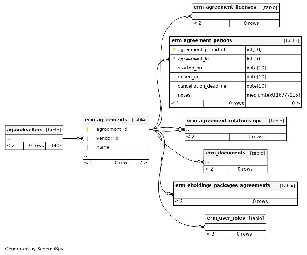
Columns
| Column | Type | Size | Nulls | Auto | Default | Children | Parents | Comments | |||
|---|---|---|---|---|---|---|---|---|---|---|---|
| agreement_period_id | INT | 10 | √ | null |
|
|
primary key |
||||
| agreement_id | INT | 10 | null |
|
|
link to the agreement |
|||||
| started_on | DATE | 10 | null |
|
|
start of the agreement period |
|||||
| ended_on | DATE | 10 | √ | NULL |
|
|
end of the agreement period |
||||
| cancellation_deadline | DATE | 10 | √ | NULL |
|
|
Deadline for the cancellation |
||||
| notes | MEDIUMTEXT | 16777215 | √ | NULL |
|
|
notes about this period |
Indexes
| Constraint Name | Type | Sort | Column(s) |
|---|---|---|---|
| PRIMARY | Primary key | Asc | agreement_period_id |
| erm_agreement_periods_ibfk_1 | Performance | Asc | agreement_id |



