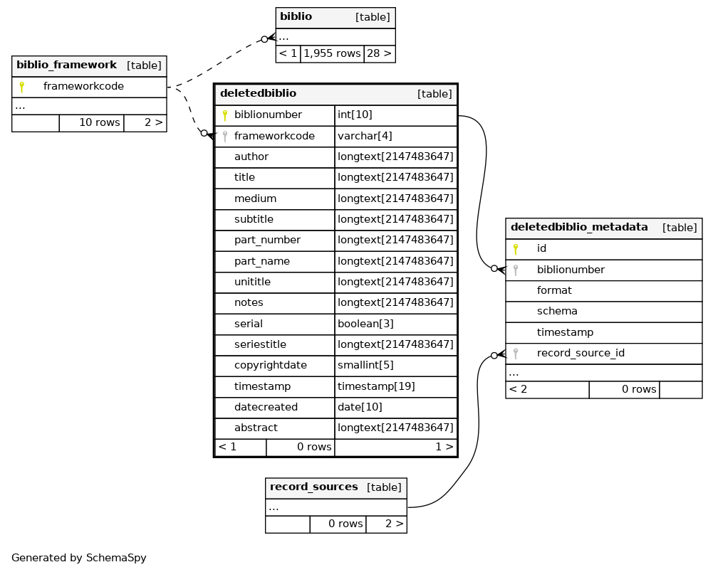
Columns
| Column | Type | Size | Nulls | Auto | Default | Children | Parents | Comments | |||
|---|---|---|---|---|---|---|---|---|---|---|---|
| biblionumber | INT | 10 | √ | null |
|
|
unique identifier assigned to each bibliographic record |
||||
| frameworkcode | VARCHAR | 4 | '' |
|
|
foriegn key from the biblio_framework table to identify which framework was used in cataloging this record |
|||||
| LONGTEXT | 2147483647 | √ | NULL |
|
|
statement of responsibility from MARC record (100$a in MARC21) |
|||||
| title | LONGTEXT | 2147483647 | √ | NULL |
|
|
title (without the subtitle) from the MARC record (245$a in MARC21) |
||||
| medium | LONGTEXT | 2147483647 | √ | NULL |
|
|
medium from the MARC record (245$h in MARC21) |
||||
| subtitle | LONGTEXT | 2147483647 | √ | NULL |
|
|
remainder of the title from the MARC record (245$b in MARC21) |
||||
| part_number | LONGTEXT | 2147483647 | √ | NULL |
|
|
part number from the MARC record (245$n in MARC21) |
||||
| part_name | LONGTEXT | 2147483647 | √ | NULL |
|
|
part name from the MARC record (245$p in MARC21) |
||||
| unititle | LONGTEXT | 2147483647 | √ | NULL |
|
|
uniform title (without the subtitle) from the MARC record (240$a in MARC21) |
||||
| notes | LONGTEXT | 2147483647 | √ | NULL |
|
|
values from the general notes field in the MARC record (500$a in MARC21) split by bar (|) |
||||
| serial | BOOLEAN | 3 | √ | NULL |
|
|
Boolean indicating whether biblio is for a serial |
||||
| seriestitle | LONGTEXT | 2147483647 | √ | NULL |
|
|
|||||
| copyrightdate | SMALLINT | 5 | √ | NULL |
|
|
publication or copyright date from the MARC record |
||||
| timestamp | TIMESTAMP | 19 | current_timestamp() |
|
|
date and time this record was last touched |
|||||
| datecreated | DATE | 10 | null |
|
|
the date this record was added to Koha |
|||||
| abstract | LONGTEXT | 2147483647 | √ | NULL |
|
|
summary from the MARC record (520$a in MARC21) |
Indexes
| Constraint Name | Type | Sort | Column(s) |
|---|---|---|---|
| PRIMARY | Primary key | Asc | biblionumber |
| blbnoidx | Performance | Asc | biblionumber |



