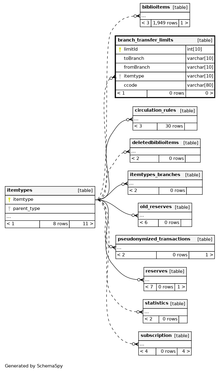
Columns
| Column | Type | Size | Nulls | Auto | Default | Children | Parents | Comments | |||
|---|---|---|---|---|---|---|---|---|---|---|---|
| limitId | INT | 10 | √ | null |
|
|
|||||
| toBranch | VARCHAR | 10 | null |
|
|
||||||
| fromBranch | VARCHAR | 10 | null |
|
|
||||||
| itemtype | VARCHAR | 10 | √ | NULL |
|
|
|||||
| ccode | VARCHAR | 80 | √ | NULL |
|
|
Indexes
| Constraint Name | Type | Sort | Column(s) |
|---|---|---|---|
| PRIMARY | Primary key | Asc | limitId |
| fromBranch_idx | Performance | Asc | fromBranch |


