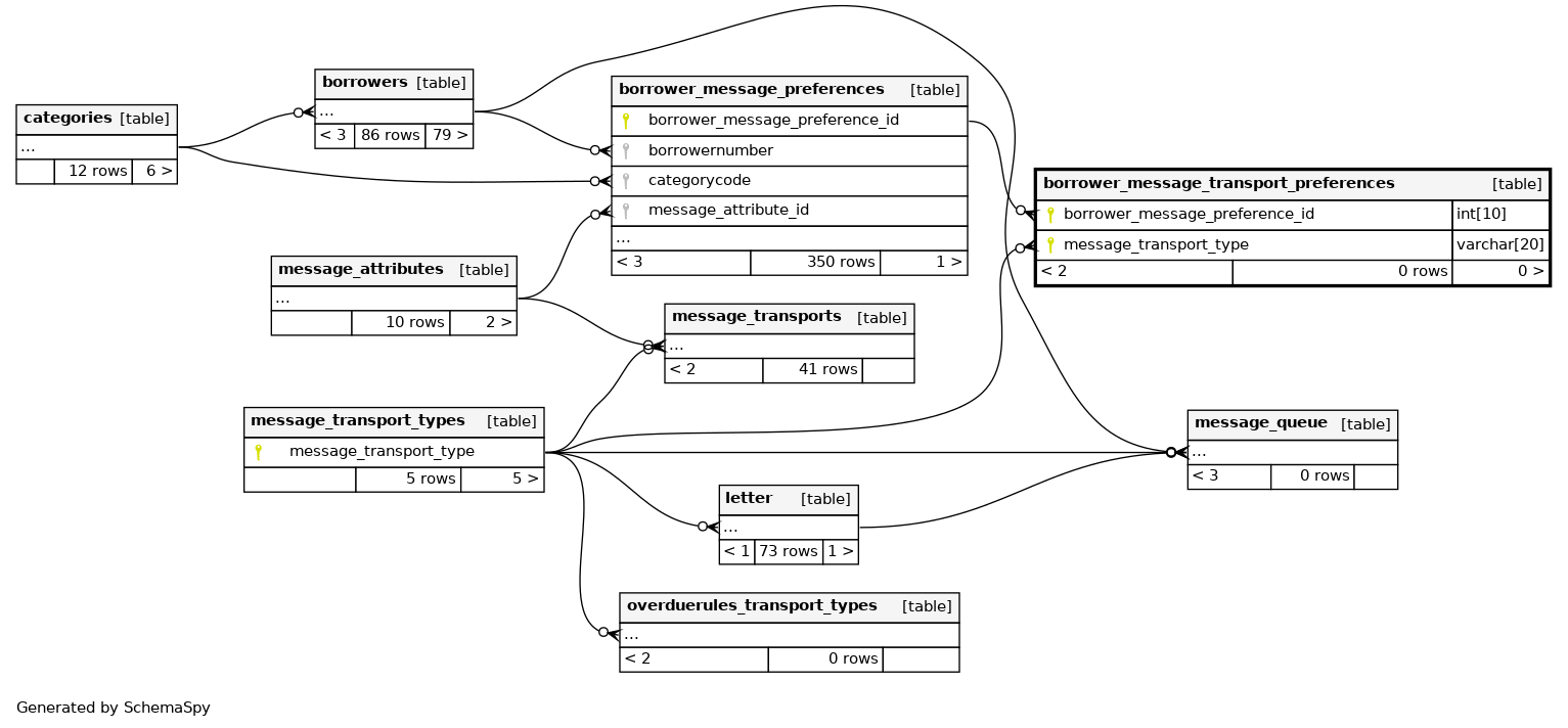
Columns
| Column | Type | Size | Nulls | Auto | Default | Children | Parents | Comments | |||
|---|---|---|---|---|---|---|---|---|---|---|---|
| borrower_message_preference_id | INT | 10 | 0 |
|
|
||||||
| message_transport_type | VARCHAR | 20 | '0' |
|
|
Indexes
| Constraint Name | Type | Sort | Column(s) |
|---|---|---|---|
| PRIMARY | Primary key | Asc/Asc | borrower_message_preference_id + message_transport_type |
| message_transport_type | Performance | Asc | message_transport_type |

