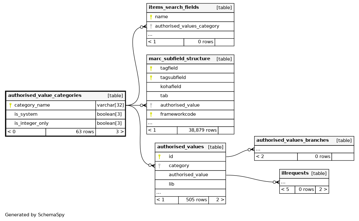
Columns
| Column | Type | Size | Nulls | Auto | Default | Children | Parents | Comments | |||||||||
|---|---|---|---|---|---|---|---|---|---|---|---|---|---|---|---|---|---|
| category_name | VARCHAR | 32 | '' |
|
|
||||||||||||
| is_system | BOOLEAN | 3 | √ | 0 |
|
|
|||||||||||
| is_integer_only | BOOLEAN | 3 | 0 |
|
|
Indexes
| Constraint Name | Type | Sort | Column(s) |
|---|---|---|---|
| PRIMARY | Primary key | Asc | category_name |



